The following article describes how to configure Tradebox to set the Delivery Date chosen in the Shopify Checkout as the Due Date on a Sales Order in Sage 50.
This requires any third party date picker widgets used on the Shopify Checkout to write the Delivery Date to the Shopify "note_attributes" field. The third party date picker widget should be configured to only allow single days to be chosen at checkout, rather than date ranges. This is because the Due Date on a Sage 50 Sales Order can only be a single date, not a date range.
-
In Tradebox go to Configuration > Database Settings and check the "Get Delivery Date from Note Attribute" box. Then choose Save.
When the order is downloaded into Tradebox, the Delivery Date will be written to the Delivery field within the NOTES tab on the Tradebox order.
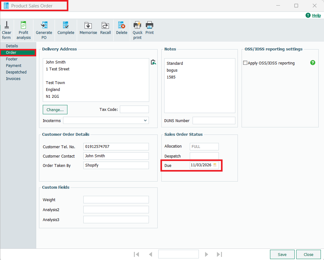
When the Order is passed to Sage 50 as a Sales Order, the Delivery Date will be written to the Due Date field within the Sage 50 Sales Order.
Comments
0 comments
Article is closed for comments.